Documentatie wtp-patroon-basis feature

Bedrijfsregel omzetten naar.
Scenario behandelen van objecten.
Scenario in definitie.
Scenario per voorwaarde.
Scenario uitbreiden met alternatief.
Scenario uitbreiden met condities.

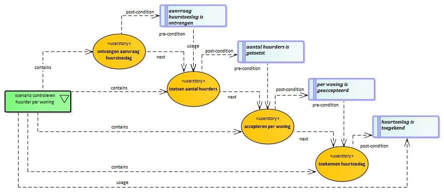
scenario uitbreiden met condities

   
Beschrijving: scenario uitbreiden met condities. Het scenario bevat userstories.


  • De userstories worden verbonden via condities.
  • De naam van de conditie wordt samengesteld uit de naam van de userstory die deconditie levert.
  • Hierbij wordt de stuurinformatie Werkwoord gebruikt.
  • De laatste conditie is verbonden met het scenario.
  • De userstories kunnen zijn aangemaakt door de functie bedrijfsregel omzetten naar scenario
.
De functie omvat de volgende elementen:

: Index wtp-patroon-basis feature  
(e)mpowered by VVMM moxen software permalink