Documentatie dpp-proces-privacy-aanvraag procesfase

Privacy recht behandeling.
Privacy recht behandeling afronden.
Privacy recht behandeling afwijzen.
Recht behandeling doorsturen.
Privacy recht behandeling toekennen.

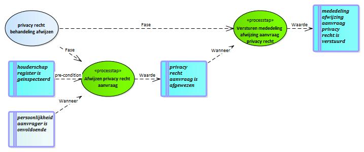
privacy recht behandeling afwijzen

   
Beschrijving:

het afwijzen van een verzoek. Het afwijzen gebeurt wanneer de aanvragende persoon niet kan worden gevalideerd en wanneer de organisatie de gegevens waarvoor aanspraak wordt gemaakt, niet beheerd.

Structuur van het proces.


Bevat:
: Index dpp-proces-privacy-aanvraag procesfase  
(e)mpowered by VVMM moxen software permalink