Documentatie dpp-transactie-proces-aanvraag-privacy overzicht
Verhaal
Functionaliteit
Activiteit
Werkwoord
Objective
Conditie
Onderwerpgroep
Container
Verslag
Transactiekoppel
Procesfase
Procesactie
Overzicht
Transactieproces
Transactiewaarde
Actor
Transactierol
Procesconditie
Documentatie
Procesdocument
Aliasvalue
Concept
Overzicht fasering proces privacy
.
Overzicht proces overdracht
.
Overzicht proces start
.
Overzicht proces einde
.
Overzicht document ontvangen
.
Overzicht document resultaat
.
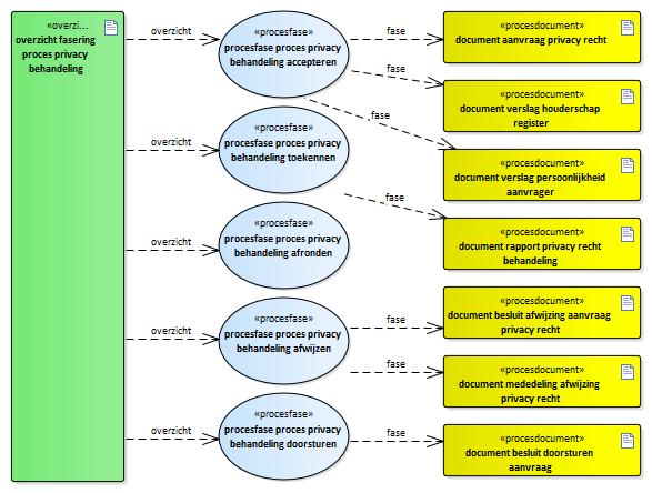
overzicht fasering proces privacy behandeling
Beschrijving:
overzicht fasering proces privacy behandeling.
.
fasering:
procesfase proces privacy behandeling accepteren
fasering:
procesfase proces privacy behandeling toekennen
fasering:
procesfase proces privacy behandeling afronden
fasering:
procesfase proces privacy behandeling afwijzen
fasering:
procesfase proces privacy behandeling doorsturen
: Index dpp-transactie-proces-aanvraag-privacy overzicht
(e)mpowered by VVMM moxen software